配置路由器OSPF动态路由
1、在Cisco Packet Tracer模拟器中,通过下方的设备选择区,选择【Network Devices】中的【Routers】里的【Router-PT】拖拽至工作区中;
添加完成后,在工作区中可以看到2台名称分别为【Router0】、【Router1】的【Router-PT】设备;


2、通过下方的设备选择区,选择【Network Devices】中的【Switches】里的【3560-24PS】拖拽至工作区中;
添加完成后,在工作区中可以看到1台名称为【Multilayer Swith0】的【3560-24PS】设备;


3、通过下方的设备选择区,选择【End Devices】中的【Generic】里的【PC-PT】拖拽至工作区中;
添加完成后,在工作区中可以看到2台名称分别为【PC0】、【PC1】的【PC-PT】设备;


4、通过下方的设备选择区,选择【Connections】中的【Serial DCE】,将工作区中的【Router0】的【Serial2/0】与【Router1】的【Serial2/0】进行连接;




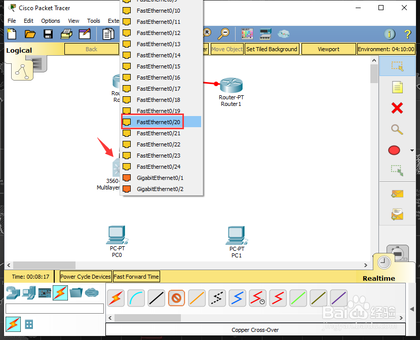
5、通过下方的设备选择区,选择【Connections】中的【Copper Cross-Over】,将工作区中的【Router0】的【FastEthernet0/0】与【Multilayer Swith0】的【FastEthernet0/20】进行连接;




6、通过下方的设备选择区,选择【Connections】中的【Copper Cross-Over】,将工作区中的【Router1】的【FastEthernet0/0】与【PC1】的【FastEthernet0】进行连接;




7、通过下方的设备选择区,选择【Connections】中的【Copper Straight-Through】,将工作区中的【Multilayer Swith0】的【FastEthernet0/10】与【PC0】的【FastEthernet0】与进行连接;




8、在工作区中,点击【PC0】,在PC0的配置界面,选择【Desktop】中的【IP Configuration】,在【IP Configuration】界面,进行IP的配置,
【IP Address】为:192.168.1.2
【Subnet Mask】为:255.255.255.0
【Default Gateway】为:192.168.1.1



9、在工作区中,点击【PC1】,在PC1的配置界面,选择【Desktop】中的【IP Configuration】,在【IP Configuration】界面,进行IP的配置,
【IP Address】为:192.168.2.2
【Subnet Mask】为:255.255.255.0
【Default Gateway】为:192.168.2.1



10、在工作区中,点击【Multilayer Swith0】,在Multilayer Swith0的配置界面选择【CLI】,在【CLI】界面中,系统配置对话提示后,输入【no】,直接回车,进入用户模式【Swith>】;
在用户模式【Swith>】中依次输入如下命令(//为说明内容,无需输入):
Switch>en //进入特权模式
Switch#conf t //进入全局配置模式
Switch(config)#vlan 10 //添加新的vlan 10
Switch(config-vlan)#exit //返回全局配置模式
Switch(config)#vlan 20 //添加新的vlan 20
Switch(config-vlan)#exit //返回全局配置模式
Switch(config)#int fa 0/10 //进入fa 0/10 端口
Switch(config-if)#switchport access vlan 10 //将fa 0/10端口绑定到vlan 10
Switch(config-if)#exit //返回全局配置模式
Switch(config)#int fa 0/20 //进入fa 0/20 端口
Switch(config-if)#switchport access vlan 20 //将fa 0/20端口绑定到vlan 20
Switch(config-if)#exit //返回全局配置模式
Switch(config)#int vlan 10 //进入vlan 10
Switch(config-if)#ip address 192.168.1.1 255.255.255.0 //vlan 10配置IP地址为192.168.1.1
Switch(config-if)#no shutdown //启动该vlan 10端口
Switch(config-if)#exit //返回全局配置模式
Switch(config)#int vlan 20 //进入vlan 20
Switch(config-if)#ip address 192.168.3.1 255.255.255.0 //vlan 200配置IP地址为192.168.3.1
Switch(config-if)#no shutdown //启动该vlan 20端口
Switch(config-if)#end //返回到特权模式
Switch#show ip route //查看路由表
Switch#conf t //进入全局配置模式
Switch(config)#ip routing //开启路由功能
Switch(config)#router ospf 1 //开启Router OSPF协议
Switch(config)#network 192.168.1.0 0.0.0.255 area 0 //向OSPF添加IP地址段192.168.1.0
Switch(config)#network 192.168.3.0 0.0.0.255 area 0 //向OSPF添加IP地址段192.168.3.0
Switch(config)#end //返回到特权模式



11、在工作区中,点击【Router0】,在Router0的配置界面选择【CLI】,在【CLI】界面中,系统配置对话提示后,输入【no】,直接回车,进入用户模式【Router>】;
在用户模式【Router>】中依次输入如下命令(//为说明内容,无需输入):
Router>en //进入特权模式
Router#conf t //进入全局配置模式
Router(config)#int fa 0/0 //进入fa 0/0 端口
Router(config-if)#ip address 192.168.3.2 255.255.255.0 //fa 0/0 端口配置IP地址为192.168.3.2
Router(config-if)#no shutdown //启动该端口
Router(config-if)#exit //返回全局配置模式
Router(config)#int serial 2/0 //进入serial 2/0
Router(config-if)#clock rate 64000 //设置时钟速率
Router(config-if)#ip address 192.168.4.1 255.255.255.0 //serial 2/0 端口配置IP地址为192.168.4.1
Router(config-if)#no shutdown //启动该端口
Router(config-if)#end //返回到特权模式
Router#show ip route //查看路由表
Router#conf t //进入全局配置模式
Router(config)#router ospf 1 //开启Router OSPF协议
Router(config-router)#network 192.168.3.0 0.0.0.255 area 0 //向OSPF添加IP地址段192.168.3.0
Router(config-router)#network 192.168.4.0 0.0.0.255 area 0 //向OSPF添加IP地址段192.168.4.0
Router(config-router)#end //返回到特权模式



12、在工作区中,点击【Router1】,在Router1的配置界面选择【CLI】,在【CLI】界面中,系统配置对话提示后,输入【no】,直接回车,进入用户模式【Router>】;
在用户模式【Router>】中依次输入如下命令(//为说明内容,无需输入):
Router>en //进入特权模式
Router#conf t //进入全局配置模式
Router(config)#int fa 0/0 //进入fa 0/0端口
Router(config-if)#ip address 192.168.2.1 255.255.255.0 //fa 0/0 端口配置IP地址为192.168.2.1
Router(config-if)#no shutdown //启动该端口路由功能
Router(config-if)#exit //返回全局配置模式
Router(config)#int serial 2/0 //进入serial 2/0
Router(config-if)#ip address 192.168.4.2 255.255.255.0 //serial 2/0 端口配置IP地址为192.168.4.2
Router(config-if)#clock rate 64000 //设置时钟速率
Router(config-if)#no shutdown //启动该端口路由功能
Router(config-if)#end //返回到特权模式
Router#show ip route //查看路由表
Router#conf t //进入全局配置模式
Router(config)#router ospf 1 //开启Router OSPF协议
Router(config-router)#network 192.168.2.0 0.0.0.255 area 0 //向OSPF添加IP地址
Router(config-router)#network 192.168.4.0 0.0.0.255 area 0 //向OSPF添加IP地址
Router(config-router)#end //返回到特权模式



13、在PC0的配置界面,选择【Desktop】中的【Command Prompt】,在【Command Prompt】中,
输入【ping 192.168.2.2】查看PC0与PC1的网络连通性,结果为正常;
可以顺便观察一下工作区中的各线路的连接状态。


